Milestone

This section provides information on how to integrate QbProtect with Milestone XProtect. Please refer to the ONVIF section beforehand for general information on using ONVIF with QbProtect.

The following Milestone components have been used in the examples below:

  • Milestone XProtect VMS 2025 R1

  • Milestone XProtect VMS Device Pack - Version 13.5a

Add Device

Events originating from dynamic event sources (e.g., intrusion events from a particular security zone) have to be correctly exposed to the VMS each time a new zone configuration is introduced via WebGUI. Please either pre-configure all the required security zones in WebGUI before adding the QbProtect into the VMS or re-add / replace the QbProtect in Milestone XProtect Management Client to re-expose new events from dynamic sources.

The Milestone XProtect Management Client is used to add QbProtect into the VMS, as shown in the Figure below.

The procedure includes the following steps:

  1. Launch the Milestone XProtect Management Client → Sign in to the active instance of Milestone XProtect Recording Server

  2. Navigate ServersRecording Servers

  3. Right click Add Hardware to the Recording Server → Select Manual

    800
    Figure 1. Add hardware manually
  4. Provide ONVIF credentials pair → Toggle Include for the configured credentials pair → Click Add → Click Next

    800
    Figure 2. Provide the ONVIF credentials pair for QbProtect

    Please refer to the User authentication subsection to find out how to obtain valid ONVIF credentials required for QbProtect VMS integrations.

  5. Select OtherONVIF Conformant device → Click Next

    800
    Figure 3. The selection of the ONVIF conformant driver
  6. Enter the FQDN or IP of QbProtect in the address field → Toggle Use HTTPS (enables secure ONVIF connection) → Click Next

    800
    Figure 4. QbProtect successfully added to Milestone XProtect Recording Server
  7. Wait untill device is added → Click Next → Leave Hardware unchanged → Click Next → Leave the default group unchanged → Click Finish

    800
    Figure 5. The selection of hardware to add
  8. Navigate to QbProtect Settings → Set Streaming method to RTP/RTSP/HTTP/TCP (enables an encrypted RTSP stream) → Click Save icon in the top left corner

The Properties view should depict the general information about the device (Info) and current video stream settings (Settings). The video stream preview should be shown in the corresponding Preview window, as shown in the Figure below.

800
Figure 6. QbProtect video stream preview in XProtect Management Client

The perspective of the RTSP video stream in VMS can be synchronized with the one configured in the WebGUI. For that, navigate to the Viewer page of the QbProtect WebGUI, configure the desired view perspective, and apply the keyboard shortcut Shift+V.

The live video stream of the QbProtect point cloud can be accessed and observed in Milestone XProtect Management Client after successfully completing the required steps above.

Events

The example below shows how QbProtect events can be used in Milestone XProtect.

Please refer to the Events subsection to learn about the available ONVIF event topics.

Configure Events Handling

In this example, one security zone Security Zone 1 has been configured using QbProtect WebGUI, as shown in the Figure below. Custom events which are specific to QbProtect will be exposed as the Milestone XProtect dynamic events.

800
Figure 7. QbProtect WebGUI viewer and Milestone XProtect Management Client

When QbProtect is added into the Milestone XProtect, it exposes events it is capable of to the VMS, as shown in the Events view in the Figure below.

  1. Navigate to the Events tab in the Properties view → Click Add

  2. The topic Blickfeld/IntrusionZoneSecurityZone1 corresponding to the configured Security Zone 1 should be displayed in the list of available events

    800
    Figure 8. QbProtect events exposed to the Milestone XProtect Management Client
  3. Select this topic → Click Next → Click Save icon in the top left corner to subscribe to this event topic

    800
    Figure 9. The subscription to the exposed dynamic ONVIF event in the Milestone XProtect Management Client

Configure Alarm Rule Chain

The Milestone XProtect rule chain consists of an event source and action. It allows to map a dedicated action (e.g., manual alarm action, adding entry log, etc.) to the event of the particular type (e.g., motion, zone intrusion).

The configuration of the rule chain consists of the following steps:

  1. Navigate to Rules and Events in left Site Navigation bar → Right-Click on RulesAdd Rule → Give a meaningful name to the rule (e.g Intrusion)

    800
    Figure 10. The intrusion rule chain in the Milestone XProtect Management Client
  2. Select the Blickfeld/IntrusionZoneSecurityZone 1 Rising event as an action source via EventsDevicesConfigurable Events→ Click Ok

    800
    Figure 11. Set the configured intrusion zone to be the action source
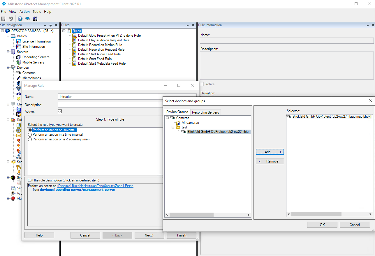
  3. Select QbProtect to be the event source → Click Add → Click Ok

    800
    Figure 12. Set the QbProtect to be the event source
  4. Click NextSelect Actions to perform → Select Make new log entry → Configure text to log → Click Ok → Click Next → Click Finish

    800
    Figure 13. Configuration of the log entry as an action to perform

The configured intrusion rule chain is shown in the Figure below.

800
Figure 14. The configured intrusion rule chain in the Milestone XProtect Management Client

The zone intrusion event in the Security Zone 1 from QbProtect and the configured intrusion rule chain will be generating Milestone event log entries, as shown in the Figures below.

800
Figure 15. The intrusion is detected in the corresponding QbProtect security zone
800
Figure 16. The intrusion log entry is created in the Milestone XProtect Management Client when intrusion is detected in the corresponding QbProtect security zone